RTS65 is a time-optimized reverberation test system built to maximize OTA measurement productivity. It’s an integrated chamber + software environment designed so engineers can focus on results, not test equipment—supporting modern multi-antenna testing with 5G options.
.webp)
RTS65 is a productivity-focused reverberation chamber built as an integrated OTA test system, so engineers spend less time on setup and more time on results. It supports fast, repeatable OTA measurements in an inherent RIMP environment (Rayleigh-faded, rich isotropic multipath) created by the chamber’s reflective interior, mode stirrers, and turntable. The multipath environment is enabled by default, and moving from SISO to realistic MIMO evaluation typically only requires a few extra cables plus a MIMO-capable communication tester. It’s well-suited for antenna and radio performance evaluation of WLAN, 4G, and 5G devices.
5G/mmWave capability: the latest RTS65 configuration offers up to 16 sub-12 GHz measurement ports to support 5G carrier aggregation testing. With the 5G/mmWave option, the system extends to higher frequencies including isotropic measurements from 28 to 39 GHz (FR2).
Bluetest Flow software platform (included):
Multi-antenna configurations (expands applications): RTS65 is available with 4, 8, or 16 sub-12 GHz measurement antennas, enabling not only active 2×2 / 4×4 / 8×8 MIMO and multi-carrier measurements, but also:
Useful options (system enhancements):
Privacy & integrity: secure user login with multiple access levels, and SSL-encrypted communication between Flow clients and the integrated Flow Server.
650 MHz – 12 GHz (50 GHz w. 5G option)
>100 dB (Typ. >90 dB @ 6–12 GHz & typ. >80 dB @ 12–50 GHz)
650 MHz – 12 GHz: up to 16; 6–50 GHz: up to 2
Typical 80–140 W
1945 × 2000 × 1440 mm
Approx. 700 kg
with 5G option
RTS65 creates a Rayleigh faded rich isotropic multipath environment (“RIMP”) using reflecting walls, a DUT turntable, and moving reflectors (mode stirrers). Multipath is enabled by default, and transitioning from SISO to realistic MIMO evaluation typically requires only a few more cables and a MIMO-enabled communication tester. This environment is well-suited for modern multi-antenna devices such as WLAN, 4G and 5G, supporting both productivity and measurement robustness.


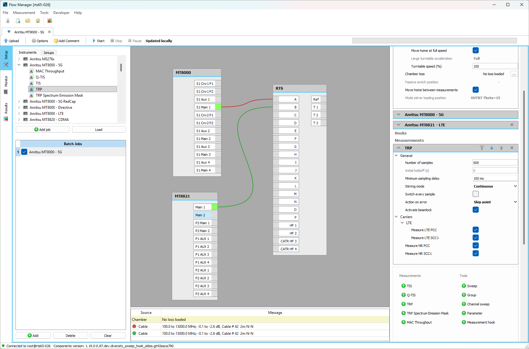
RTS65 includes Bluetest Flow. Measurements are run on the built-in Flow server with secure on-board database storage. Flow Manager enables remote configuration and batch measurement creation from any office PC. Flow Touch runs on the integrated high-resolution touchscreen and also via web browser on mobile/PC for remote start/stop/monitoring, collaboration across clients, camera access, and interface control. Flow Analyzer supports advanced search, comparison plots, and importing/exporting results—including legacy file import into the database.