Close-up of a software interface screen showing hardware module settings for Light, USB2, and Camera with status enabled and power options.

Start the Flow and keep going

Bluetest Flow is the powerful software platform delivered with every RTS chamber, from RTS25 to RTS95B. It gives you the user experience every engineer deserves, while saving valuable measurement and data processing time in your lab.

The integrated test environment offers functionality for testing complex wireless solutions, building on years of research and development expertise and implementing our proven measurement methods and algorithms.

Focus on your results — we'll get you there faster and without interruption.

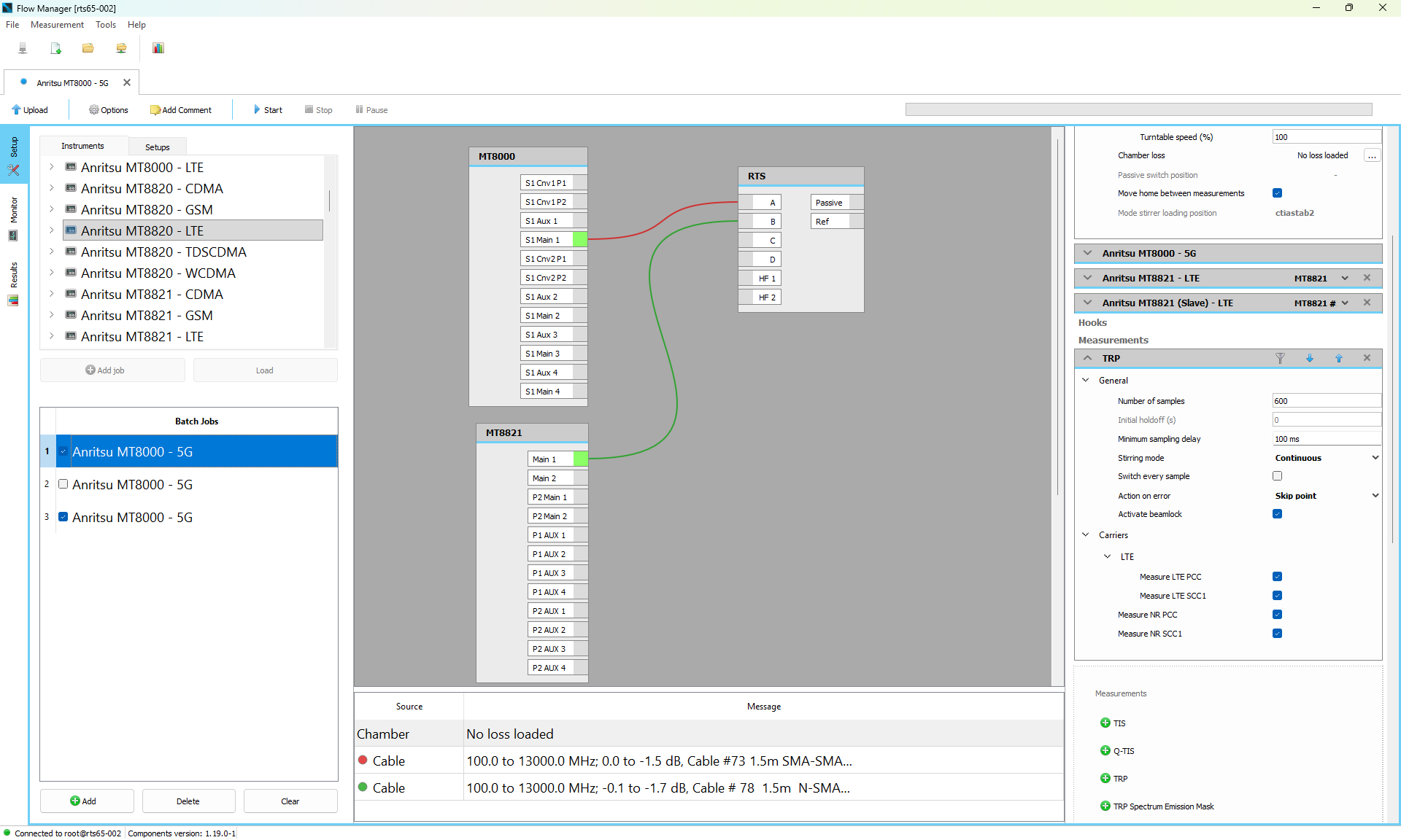
Flow Manager

Setup, configure and control your measurements.

Flow Manager is designed for everyone. First time users will be guided through the measurement setup, power users can dig right into parameter tuning. You decide.
Flow Manager software interface showing instrument setup for 5G with Anritsu MT8000 and MT8821 connected to RTS, and configuration settings for EIS measurements.
Bluetest Flow dashboard interface showing MT8000_CATR_demo measurement log with status running and various hardware modules enabled or disabled.

Flow Touch

Web interface for desktop, smartphones and tablets.

Be productive, even without your computer. The Flow Touch web interface can accessed from any web browser. The UI is responsive and looks great on any screen size.

Flow Analyzer

Browse, view and analyze your results.

Flow Analyzer does the hard work for you, organizing, plotting, processing and comparing. Less administration, more innovation.
Flow Analyzer software interface showing two throughput graphs with shaded variation areas and parameter settings panels.

Core functions

Top view of a retro arcade game controller with a joystick, colorful buttons, and a screen showing a pixelated spaceship game.

Plug and play

A library of predefined setups is included, just select your measurement specification and you are ready to go.
Wooden signpost with two blank white directional arrows against a blue sky and green hill background.

Easy and advanced

A simplified UI for beginners, a powerful UI for advanced users. You decide how you want to work.
Graphic of a stylized eye with a teal iris and a small white highlight.

Visual measurement setup

Connect instruments and cables visually, mirroring the physical connections in your lab.
White cross mark inside a red circle indicating an error or cancellation.

Interactive tutorials

It is easy to get help, interactive step-by-step guides are embedded in the software.
Satellite orbiting Earth with stars around it on a dark background.

Remote control

The Flow Manager controls the chamber remotely. Connect to you chamber from the lab, the office or even the park.
Graphic of five vertical sliders with round knobs set at different levels on a blue background.

Intelligent parameters

The software is aware of ranges and dependencies of the instrument and measurement parameters.
Yellow price tag with a white string on a teal background.

Append metadata to results

Add tags or additional DUT information. Make it easy to find the measurement data you are looking for.
Steaming takeout coffee cup with a green sleeve featuring a circular logo.

Batch measurements

Run multiple measurements in one go. You can mix your measurements as you want. Start the measurement and leave the system running.
Line graph with teal and yellow background showing five data points connected by a white line.

View live results

View the result as the measurement is running. No post processing needed. You might not even need to finish the whole measurement.
Illustration of a desktop monitor and a smartphone overlapping, symbolizing responsive design.

Web interface

Check measurement status, view the video feed, and update software and licenses. Available on the chamber touch screen or any browser on the same network as the chamber.
White airplane flying upward against a blue sky with light clouds and contrails.

Airplane mode

Need to work on the plane? Measurement setup, instrument configuration, and result processing can all be done offline.
Yellow LEGO brick with six studs on a teal background.

Powerful building blocks

Build complex measurements from simple building blocks. Change instrument parameters inside the measurement sequence, create nested loops, and combine different measurement types in one sequence.

Result Handling and Analysis

Illustration of a white cloud with a checkmark above stacked white servers with indicator lights on a red background.

Integrated result database

Easy and powerful search, import and export to file.
Blue file drawer partially open with yellow folder files inside against a dark circular background.

Import legacy files

Keep all results in one place. Including all results measured with your previous Bluetest systems.
Three vertical bars in yellow, red, and teal representing a 3D bar chart with the red bar being the tallest.

Combine results

Collect data from different measurement campaigns. Make comparison plots.
White cross mark inside a red circle indicating an error or cancellation.

Interactive tutorials

It is easy to get help, interactive step by step guides are embedded in the software.
Icon of a pencil, ruler, and eraser on a blue grid background.

Customize plots

Everything can be adjusted. The only limit is your imagination.
Icon of a white document with lines representing text on a red background.

Build reports

Select data and export to common file formats.
Chalkboard hanging by strings showing the math problem 2 + 2 with a dotted underline.

Data processing

A full-fledged scientific computing environment is included. Just go nuts.

Security and Integrity

Close-up of a yellow key attached to a silver keyring on a dark blue background.

User login

Keep your measurements and results private. Create individual accounts or shared accounts, it is up to you.
Yellow padlock with a gray shackle on a red background.

Encrypted communication

All communication with the system is encrypted using industry standard SSL encryption. No one can eavesdrop on your measurements.
Circular vault door with a central locking mechanism and a handle on the left side.

Backup system

The integrated backup functionality will keep your data safe.

Wireless Standards

Whether you need support for WiFi, 2G, 3G, 4G LTE or the latest 5G standards, we cover the whole range of wireless communication. Flow Manager supports the most common communication testers and vector network analyzers for active and passive measurements.

The options and combinations of standards and protocols will not limit you to get the customized system configuration you need today. Our support and service solutions provide an upgrade path for both hardware and software platforms to ensure that the capabilities of your RTS stay ahead of tomorrow’s wireless technologies.
Tall communication tower with antennas against a starry night sky and a bright full moon.
StandardTRPTISQ-TIS*Throughput MACThroughput IP
GSM/GPRS/EGPRS
CDMA2000/EVDO Rev. 0 and A
WCDMA/HSPA/HSPA+
LTE FDD/TDD
LTE Carrier Aggregation
LTE Cat M1
NB-IoT
5G NR NSA
5G NR SA
5G Carrier Aggregation
5G RedCap
WLAN
Bluetooth